功能详解
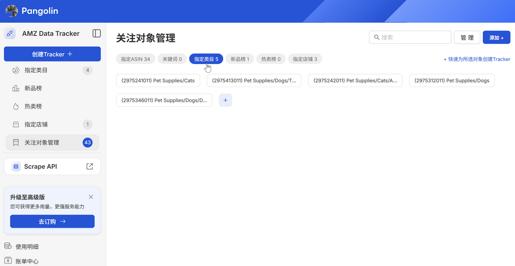
关注对象管理
管理您的AMZ Data Tracker关注对象。支持ASIN、关键词、类目、店铺等多种监控维度的批量添加、编辑与分类管理。
添加关注对象
→ 在关注对象管理中,点击 添加+

→ 填写对象信息(如ASIN码、关键词、类目名称、店铺ID等)

系统也支持通过Excel整列复制粘贴。点击 添加 后,完成添加。

查看关注对象
通过切换页面上方的Tab,查看不同类型的关注对象,并对其进行维护管理:

当鼠标移至对象上时,可查看到对象的完整名称,点击查看一个或多个对象时,右侧则会显示这个(些)对象当前关联的Tracker:

如需要针对这些Tracker快速增加或删除对象,可直接点击Tracker右上角的“编辑关注对象”进行Tracker追踪对象的维护:

删除关注对象
点击页面右上方的“管理”,可对现有关注对象进行删除:


